Unterstützt die Kreativität: MindMapping auf dem Mac
FreeMind erstellt so genannte Mindmaps. Die kostenlose Software hält Ideen, Gedankengänge und Lösungswege grafisch anschaulich fest.
Bestbewertete Alternative
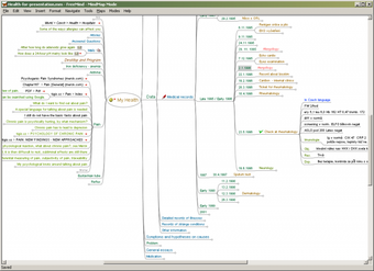
Gedanken als Stammbaum
FreeMind ordnet die Ergebnisse kreativer Denkspiele nach bestimmten vorgegebenen Kriterien. Damit sich auch andere in den Ideen zurechtfinden, veranschaulicht das Programm die Ergebnisse in farblich unterschiedlichen Strukturen wie bei einem Stammbaum.
Individuelle Gestaltung
Neue Mindmaps erstellt man direkt auf der Programmoberfläche von FreeMind. Die einzelnen Elemente lassen sich frei anordnen. Leider entsprechen die Ergebnisse nicht immer heutigen Design-Ansprüchen.
Fazit: Anspruchsvolle Software für Mindmaps
FreeMind visualisiert die Denkergebnisse klar strukturiert. Jedoch sollte man sich ein wenig mit dem Handbuch beschäftigen, bevor man sich ins Brainstorming stürzt.










